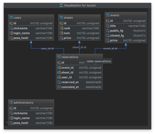
k02というチームでISUCON8予選に参加し、予選を無事通過して本戦出場が確定しました。 感想と色々と良かった点や反省点をまとめようと思います。 やったこと 主にgolangの実装を改修を担当してた。 githubやgitまわりの設定 N+1の対応を何箇所か対応 reserva…
引用をストックしました
引用するにはまずログインしてください
引用をストックできませんでした。再度お試しください
限定公開記事のため引用できません。